В этом разделе мы рассмотрим ключевые аспекты работы с базами данных через графический клиент, который предоставляет пользователям интуитивно понятный интерфейс для взаимодействия с данными. Он позволяет безболезненно управлять таблицами и SQL-серверами различных типов, включая MySQL/MariaDB, PostgreSQL, Sybase и другие. Будучи первой молнией в мире баз данных, этот инструмент автоматически считывает сертификаты JDBC для подключения к выбранным серверам, что делает процесс настройки быстрым и простым.
Кроме того, графический интерфейс позволяет пользователям выполнить различные задачи, такие как интеллектуальный поиск данных по базе, просмотр структуры таблиц и выполнение SQL-запросов. Для пользователей MacOS здесь также есть возможность использовать инструменты, подобные Beekeeper и DBeaver, чтобы подключились к SQL-серверам без необходимости дважды выбирать базу данных.
В этом разделе вы узнаете, как эффективно использовать функции автоматического поиска и управления данными в различных SQL-серверах, делая работу с базами данных быстрой и эффективной.
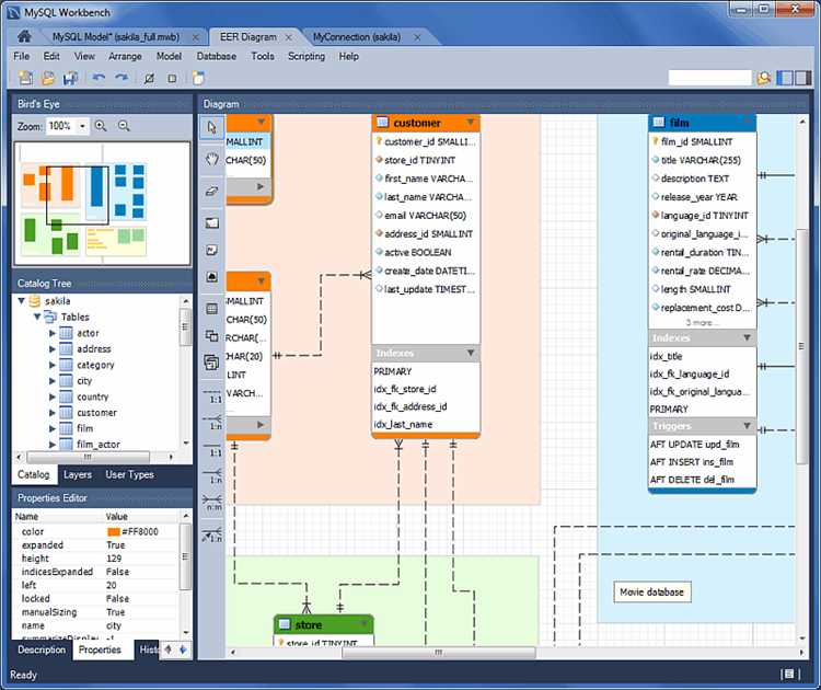
Полное руководство по MySQL Workbench

В данном разделе мы рассмотрим ключевые аспекты работы с популярным инструментом управления базами данных, который часто выбирают пользователи для управления и администрирования данными. Мы рассмотрим способы подключения к базам данных, методы управления таблицами и данными, а также функции для выполнения сложных задач без лишних трудозатрат.
Интерфейсинтерфейса, экрана, пользователямБазы данныхбазой, данных, таблицамиПодключениеподключились, первой, разделеИнструментыпродукта, таким, интеллектуальный, выбратьSQL-серверамисерверами, подключение, phpMyAdmin
MySQL Workbench предлагает удобный и интуитивно понятный пользовательский интерфейс, который автоматически считывает структуру базы данных и позволяет управлять таблицами и данными безболезненно. Пользователям доступны различные инструменты для работы с SQL-серверами, включая подключение к MySQL, MariaDB, PostgreSQL и другим базам данных. Особенности, такие как интеллектуальный поиск и молниеносное выполнение задач, делают этот продукт неотъемлемым помощником в администрировании баз данных.
Начало работы с MySQL Workbench

Первоначальное знакомство с MySQL Workbench для многих пользователей становится важным этапом в освоении инструментов управления базами данных. Этот интеллектуальный продукт предоставляет необходимые инструменты для управления данными, что делает процесс работы с базами данных более понятным и безболезненным.
Один из ключевых моментов при начале работы с MySQL Workbench заключается в подключении к вашей базе данных. Этот процесс часто требуется выполнить дважды — для обеспечения уверенного подключения к серверам MySQL, MariaDB или SQL-серверам. Пользователям предоставляется способ выбрать соответствующий тип сервера и ввести необходимые учетные данные для автоматического подключения.
Для тех, кто впервые открывает MySQL Workbench, первым шагом обычно становится знакомство с интерфейсом. Экраны инструментов позволяют пользователям с легкостью выполнить задачи по управлению таблицами, выполнению SQL-запросов и поиску сертификатов для своей базы данных.
Кроме того, MySQL Workbench предлагает разнообразие инструментов, таких как Beekeeper, DBeaver и JDBC, которые также позволяют управлять данными на различных платформах, включая MacOS, и упрощают процесс работы с PHPMyAdmin, Sybase и другими SQL-серверами.
Установка и настройка
Вам предстоит выбрать подходящий инструмент из множества доступных решений, таких как Beekeeper, DBeaver, PHPMyAdmin и другие. Эти программы предлагают разнообразные функции и интеллектуальные возможности, позволяя пользователям работать с различными SQL-серверами, такими как MySQL, MariaDB, PostgreSQL и другими.
При выборе инструмента стоит учитывать его совместимость с вашей операционной системой, будь то Windows, macOS или Linux. Кроме того, интерфейс должен быть понятным и интуитивно понятным для пользователей, позволяя легко находить и взаимодействовать с необходимыми функциями и данными.
В следующих разделах вы узнаете, как автоматически подключиться к базе данных, настроить соединения через JDBC или использовать инструменты для поиска и считывания сертификатов. Вам предложат также руководства по управлению серверами, созданию и управлению таблицами, выполне
нию запросов молнии и многим другим задачам, которые могут возникнуть при работе с базой данных.
Подключение к базе данных
В MySQL Workbench и подобных графических инструментах подключение к базам данных представляется в виде интуитивно понятного процесса, который позволяет выбрать нужный тип базы данных из списка поддерживаемых. Пользователям предоставляется возможность автоматически подключиться к серверам, настроив JDBC-драйверы или используя сертификаты для защищенного соединения.
Для пользователей MacOS важно знать, что подключение к базам данных можно выполнить дважды: через графический интерфейс программы и через консоль, что дает дополнительные возможности управления таблицами и данными. При этом также существуют инструменты, такие как DBeaver, Beekeeper Studio и PHPMyAdmin, которые предлагают свой способ подключения и управления базой данных, делая процесс доступным и понятным для различных задач.
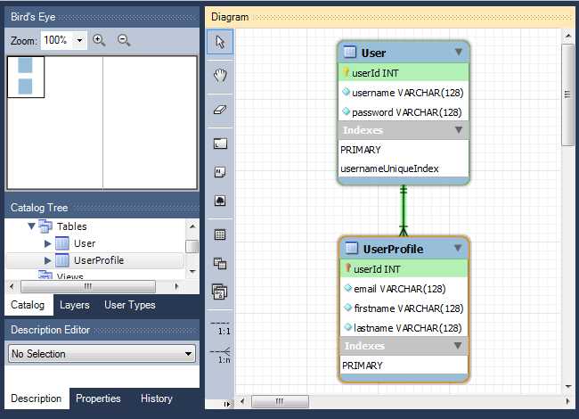
Основные возможности интерфейса

В данном разделе мы рассмотрим ключевые функции и инструменты, доступные в интерфейсе beekeeper для работы с базами данных. Этот интеллектуальный инструмент предоставляет множество способов управлять данными, таблицами и SQL-серверами, что делает работу с базами данных на macOS быстрой и эффективной.
Один из ключевых аспектов интерфейса — это возможность автоматически подключаться к различным SQL-серверам, включая MySQL, MariaDB, PostgreSQL и другие, с минимальными усилиями. Пользователи могут дважды щелкнуть на нужном сервере и моментально начать управлять базой данных без необходимости ввода лишних данных или сертификатов.
Кроме того, beekeeper предлагает интуитивно понятный интерфейс для работы с таблицами и данными, что делает поиск и выбор необходимых записей или структур быстрым и безболезненным процессом. Инструменты по работе с SQL запросами позволяют легко создавать, редактировать и выполнять SQL-запросы, а также просматривать результаты на экране.
Создание и управление базами данных
В данном разделе рассматривается процесс создания и управления базами данных различных систем, включая PostgreSQL, SQL-серверы и другие. Под управлением базы данных понимается не только создание и изменение структуры данных, но и управление пользователями, администрирование таблиц и выполнение задач по автоматическому поиску сертификатов.
Интерфейс графических инструментов, таких как PHPMyAdmin, DBeaver или Beekeeper, предоставляет интеллектуальные способы управления базами данных. На macOS и Windows пользователи могут выбрать инструмент, который автоматически подключится к базе данных, чтобы безболезненно работать с таблицами и данными.
Первая часть этого раздела посвящена понятному интерфейсу, который часто используется для работы с SQL-серверами. Существует также способ считывать данные с экрана и поиск информации, чтобы пользователи могли эффективно управлять своими задачами.
Создание новой базы данных
Для создания базы данных пользователь должен дважды кликнуть по нужному разделу в графическом интерфейсе, который автоматически подключит их к серверам, где хранятся таблицы и данные. Этот процесс обеспечивает безболезненное начало работы с данными и позволяет быстро перейти к созданию собственной базы данных.
- Интеллектуальный поиск серверов: выберите способ подключения к серверам, которые часто используются вашими пользователями, такими как PostgreSQL, MySQL/MariaDB или даже SQL-серверами.
- Просмотр сертификатов: управляйте сертификатами и автоматически подключайтесь к серверам для быстрого доступа к данным.
- Интерфейс на macOS: для пользователей macOS есть специальные инструменты, такие как Beekeeper и phpMyAdmin, которые позволяют безболезненно создавать и управлять базами данных на экранах молнии.
Также возможно использование JDBC для связи с базой данных через ваш продукт, что делает процесс создания новой базы данных понятным и эффективным.
В этом разделе вы найдете способы настройки первой базы данных так, чтобы она соответствовала вашим задачам и требованиям.
Вопрос-ответ:
Что такое MySQL Workbench и для чего он используется?
MySQL Workbench — это мощный графический клиент для работы с базами данных MySQL. Он предоставляет пользователям удобный интерфейс для выполнения различных операций, таких как создание и редактирование баз данных, выполнение SQL-запросов, моделирование данных и администрирование серверов MySQL. MySQL Workbench идеально подходит как для разрабо
тчиков, так и для администраторов баз данных.
Как установить MySQL Workbench на свою машину?
Установить MySQL Workbench достаточно просто. Сначала нужно загрузить последнюю версию с официального сайта MySQL. После загрузки, запустите установочный файл и следуйте инструкциям мастера установки. Обратите внимание, что для работы MySQL Workbench потребуется установленный сервер MySQL. Убедитесь, что у вас есть необходимые права доступа для завершения установки.
Какие основные функции MySQL Workbench стоит знать новичку?
Новичку стоит обратить внимание на несколько ключевых функций MySQL Workbench: создание и редактирование схем баз данных, визуальное моделирование данных с помощью ER-диаграмм, выполнение SQL-запросов через редактор запросов, а также использование инструмента для импорта и экспорта данных. Эти функции помогут вам быстро освоиться с работой в MySQL и эффективно управлять вашими базами данных.
Как настроить соединение с сервером MySQL в MySQL Workbench?
Для настройки соединения с сервером MySQL в MySQL Workbench нужно открыть вкладку «MySQL Connections» и нажать на иконку «+» для создания нового соединения. В появившемся окне вам нужно указать имя соединения, тип соединения (например, стандартное TCP/IP), адрес сервера, порт (по умолчанию 3306), а также имя пользователя и пароль. После сохранения настроек вы сможете подключаться к вашему серверу и работать с базами данных.